Wir haben vor kurzem ein 20 Jahre altes Einfamilienhaus bei Köln gekauft, und planen nun, die vorhandene SAT-Anlage (die momentan nicht genutzt wird) komplett umzubauen. Ich möchte gerne den Vormontage-Service vom Satshop Heilbronn nutzen, und hier im Thread die Komponenten zusammenstellen.
Meine bisherige Planung:
Wieso so wie oben angegeben?
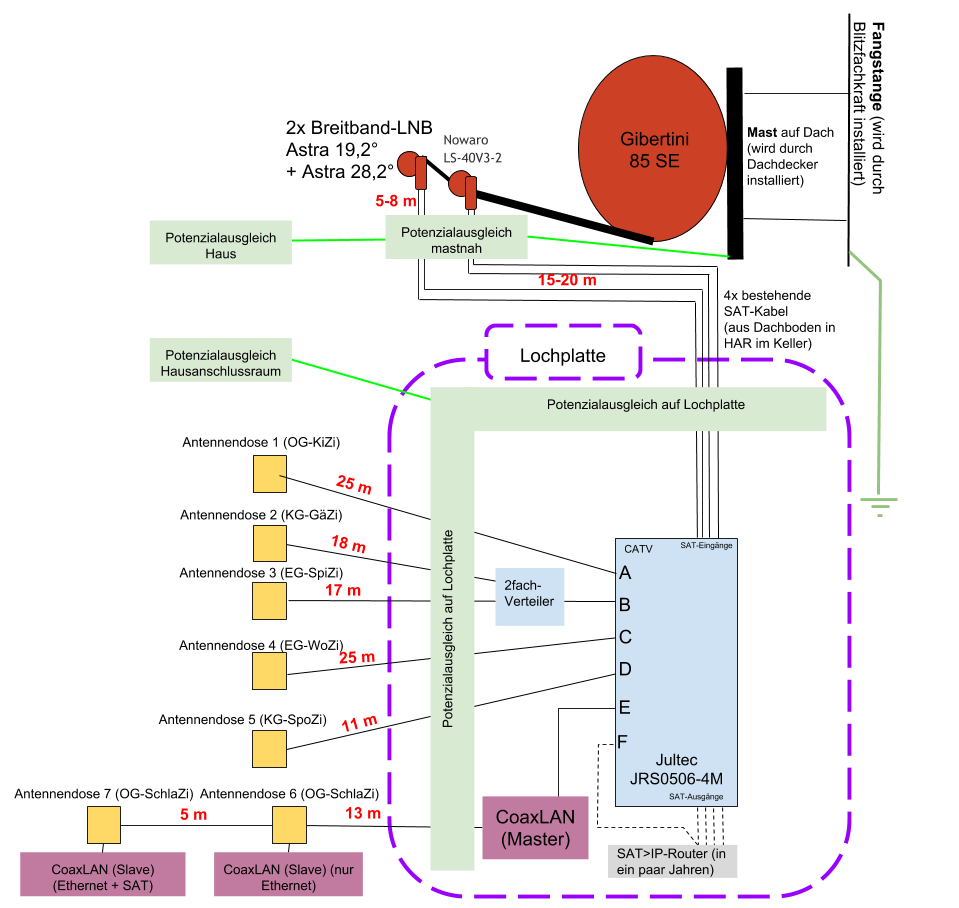
- Von der bestehenden Anlage werden die vier Kabel aus dem Dachboden in den Hausanschlussraum im Keller übernommen; ebenso werden die Kabel für die Sternverteilung übernommen. Alles andere wird ersetzt.
- Die alte Satellitenantenne soll demontiert werden, und eine neue Gibertini 85 SE an einer anderen Stelle auf den Dachsparren montiert werden (Dachdecker kommt nächste Woche und schaut es sich an - auf dem Dach möchte ich nicht alleine herumlaufen).
- Ich möchte eine Blitzfangstange installieren lassen (werde ich auch den Dachdecker fragen). Dies erscheint mir die sauberere Lösung.
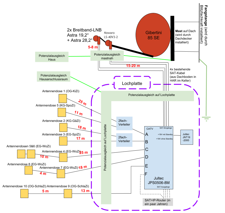
- Gewünscht sind nun 2 Satellitenpositionen (Astra 19,2° und 28,2°), daher die Multifeedhalterung. Da sich keine neuen Kabel einziehen lassen, werden die vier bestehenden Kabel vom Dachboden in den Hausanschlussraum im Keller mit zwei Breitband-LNBs genutzt.
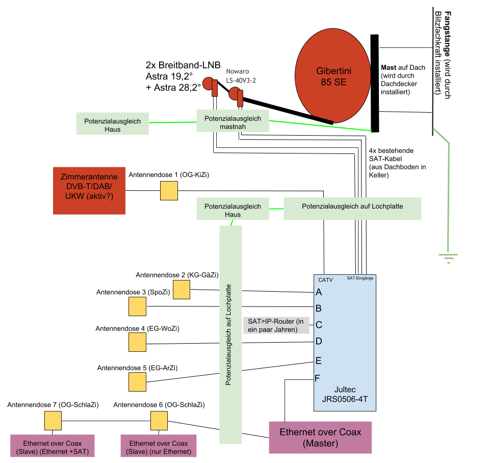
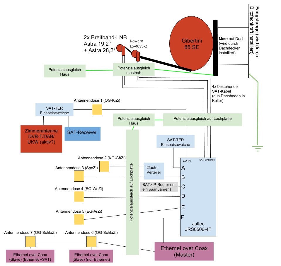
- Gewünscht ist auch eine terrestrische Einspeisung. Meine erste Idee ( UKW/DAB einspeisen auf SAT-Kabel zwischen Breitband-LNB und Unicable-Switch ) mit einer terrestrischen Antenne auf dem Dach oder auf dem Dachboden scheint sich nicht so einfach realisieren zu lassen. Daher die Idee, eine Zimmerantenne im Obergeschoss zur Rückwärtseinspeisung über die normaler Sternverteilung zu verwenden. Hier müsste dann prinzipiell auch DVB-T gehen. DVB-T und DAB werden ca. 10 km Luftlinie entfernt gesendet; ich hoffe, dass im OG der Empfang gut ist. Ist die SAT-TER Einspeiseweiche im Hausanschlussraum dann überhaupt notwendig, oder könnte man das Kabel einfach an Ausgang A anschließen und die terrestrischen Signale würden dann an die anderen Ausgänge verteilt?
- Ansonsten liegt fast komplett eine Sternverteilung vor, nur im Schlafzimmer sind zwei Dosen in Reihe geschaltet. Dies sind auch die beiden einzigen vorhandenen Dosen, in allen anderen Zimmern sind keine Dosen montiert.
- Um Twinreceiver zu versorgen, ist ein Einkabelsystem notwendig. Ich habe mir als Schalter den Jultec JRS0506-4T ausgesucht als Kompromiss aus Unter- und Überdimensierung. Eventuell würde ich diesen auch als -4M nehmen (siehe nächster Punkt).
- Perspektivisch möchte ich in einigen Jahren vielleicht einen SAT>IP-Router installieren. Dieser könnte entweder an einen der Ausgänge des Einkabelschalters gehängt werden, oder eventuell an die Stammleitungen. So es denn irgenwann SAT>IP-Router gibt, die mit Breitband-LNBs umgehen können.
- Im gesamten Haus haben wir Netzwerkkabel einziehen lassen (die bestehenden Telefonleitungen wurden durch den Elektriker ersetzt); leider war dies im Schlafzimmer nicht möglich (Telefonkabel hat sich nicht im Leerrohr bewegen lassen). Daher würde ich gerne (nur für das Schlafzimmer) Ethernet over Coax nutzen, um dort eine gute Netzwerkversorgung zu haben (WLAN ist schon recht schlecht). An Antennendose 6 (die erste in Reihe geschaltete) würde nur ein Ethernet-Anschluss benötigt werden, an Dose 7 (der Enddose) sowohl Ethernet und SAT (+ DVB-T/Radio).
- Bei den Antennendosen wäre es mir zumindest teilweise am liebsten, wenn diese das komplette Frequenzspektrum übertragen würden und nur einen Anschluss haben. Der Grund ist, dass z.B. im Wohnzimmer der Fernseher und Receiver fast auf der anderen Seite des Raums stehen, und ich lieber nur ein Kabel durch die Fußleiste ziehen würde, und das Signal dann kurz vor dem Fernseher im Schrank in Radio, DVB-T und SAT auftrennen würde. Das müsste doch gehen, oder?
Ansonsten muss ich wohl noch die Länge der Kabel abschätzen, damit die Dosen mit der richtigen Dämpfung verwendet werden. Soll ich sonst noch Informationen zusammensuchen?
Würde mich über jegliche Kommentare (und konkrete Komponentenvorschläge) freuen.
Vielen Dank schon einmal!

